PsyAgent: Constructing Human-like Agents Based on Psychological Modeling and Contextual Interaction
Abstract
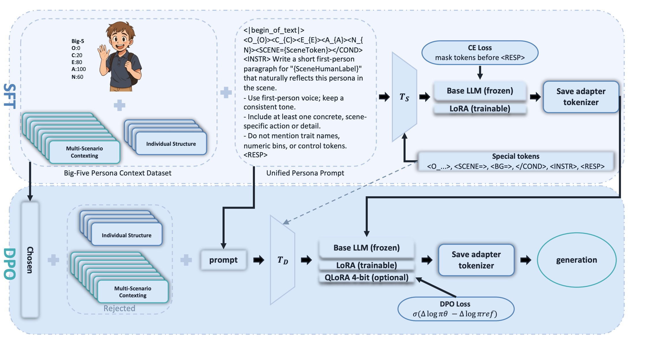
Human-like agents must express stable dispositions while adapting to roles, relationships, and norms. We present PsyAgent, a schema-first framework that operationalizes the trait-context interface by coupling a Big Five trait prior with explicit social-structural conditioning. PsyAgent comprises (i) Individual Structure (IS), a machine-usable trait-grounded profile, and (ii) Multi-Scenario Contexting (MSC), a curated library of role-relationship-norm frames spanning eight everyday arenas. At inference, fixed structured prompts couple the active MSC frame with the IS profile, encouraging behavior that is stable yet context-sensitive. To demonstrate learnability beyond prompt engineering, we use IS and MSC to synthesize supervision and fine-tune compact backbones with PEFT (SFT and optional DPO). Under a controlled psychometric-style evaluation protocol in percentile space, PsyAgent improves trait-faithfulness and long-horizon stability, and is competitive with several larger general-purpose instruction-tuned baselines under matched decoding and scoring controls. We further triangulate the automatic protocol with external benchmarks and a small blinded human study. Overall, PsyAgent provides a precise and data-efficient approach to personality-grounded, norm-aware agents.
Key Contributions
- Individual Structure (IS): A machine-usable, trait-grounded profile based on the Big Five personality model that encodes stable individual dispositions
- Multi-Scenario Contexting (MSC): A curated library of role-relationship-norm frames covering eight everyday social arenas for context-sensitive behavior
- Schema-first approach: Structured prompts couple IS profiles with MSC frames at inference, producing agents that are stable yet context-adaptive
- Data-efficient fine-tuning: Demonstrates learnability via PEFT (SFT + optional DPO) on compact model backbones, competitive with larger baselines
- Rigorous evaluation: Psychometric-style evaluation in percentile space, triangulated with external benchmarks and blinded human studies
